¿Como hacer un ejercicio de Flash Cards en Lumi?

¿Cómo hacer un ejercicio de Flash Cards en Lumi?

Paso 1 En Lumi, y damos clip H5P Editor para iniciar

Paso 2 Dentro de Lumi seleccionamos la opción H5P Editor

Paso 3 En H5P Editor damos clic en Create New H5P.

Paso 4 Aparecerá la siguiente pantalla. En el buscador damos escribimos Flash para que nos aparezca la herramienta Flash Cards

Paso 5 Si aun no tenemos instalado la herramienta, damos click en Get y en la siguiente ventana damos clic Install

Paso 6 Aparecerá el mensaje de que hemos instalado Flash Cards con éxito. Una vez instalado damos clic en Use

¿Cómo Configurar el ejercicio?

Paso 7 Aparecerá la siguiente ventana en donde podremos crear nuestra Flash Card. Comenzaremos agregando un Título y  agregaremos una Descripción de la acción a realizar

En Card podemos trabajar con una Card o agregar varias en Add Card

Paso 8 En la sección Question agregamos un texto para detonar una respuesta al estudiante, puede ser una pregunta o una frase para completar o una instrucción respecto a la imagen que agregamos. Por ejemplo, si en nuestra Question colocamos la definicion de una  palabra, en Answer colocaremos la respuesta que el estudiante  deberá escribir.

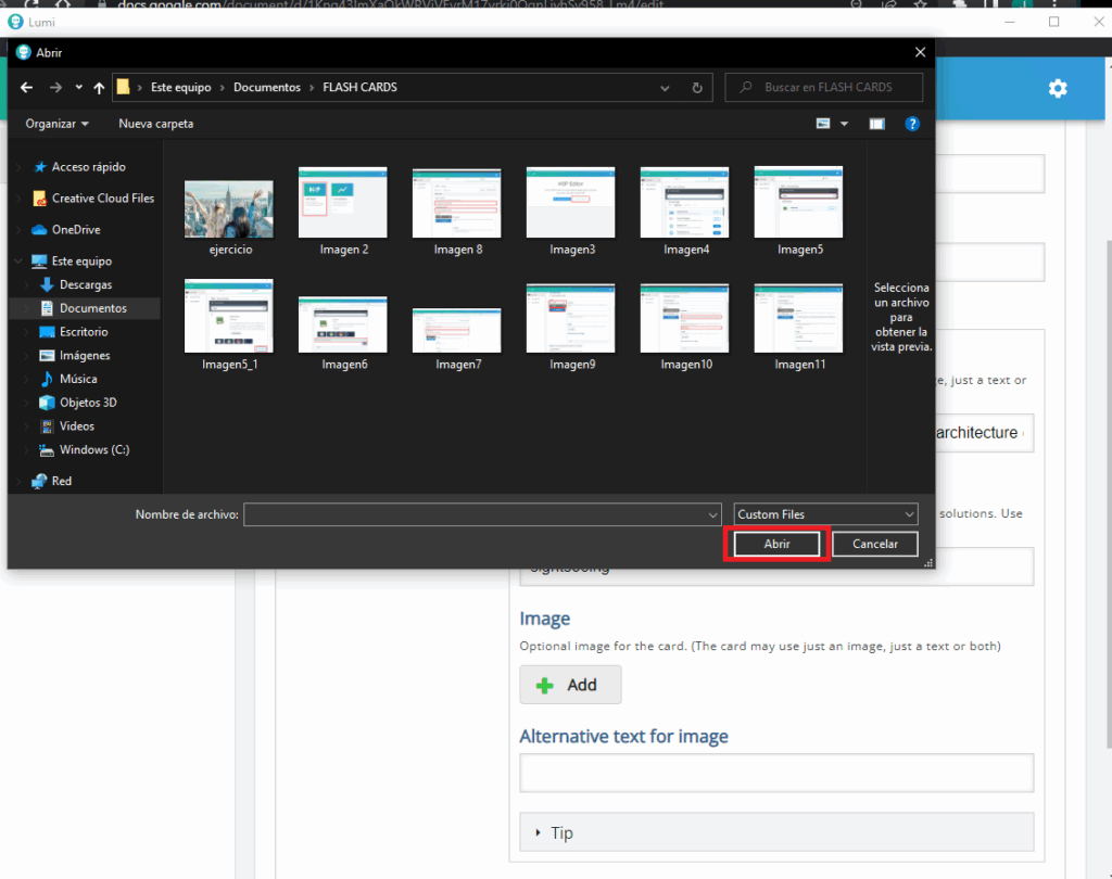
Paso 9 Ahora en la sección de Imagen damos clic en Add y seleccionamos la imagen de nuestra computadora que deseamos Agregar.

Aparecerá la carga previa de nuestra Imagen.

Realizaremos estás acciones hasta tener todas las preguntas que necesitamos para nuestro ejercicio.

Paso 10 En tip podemos agregar algún comentario para ayudar a nuestros alumnos.

Paso 11 En la casilla Require user input before the solution can be viewed. Dejamos el check para que el alumno no pueda ver la respuesta si no ha realizado un intento

Paso 12 En la casilla de Case sensitive la dejamos sin marcar para que no tenga que ser exacta la respuesta dada, es decir distingue entre Mayúsculas y minúsculas.

¿Cómo se verá mi ejercicio?

Ahora daremos clic en View para ver como se presente nuestra ejercicio ante nuestros alumnos

Si respondemos una pregunta y damos clic en  Check aparecera el resultado. Si respondemos de forma incorrecta nos aparecera el mensaje en rojo. Si respondemos correctamente, aparecerá el mensaje en verde

¿Como exportar y subir el ejericicio en Brightspace?

Ahora debemos realizar dos pasos. Guardar el proyecto y Exportar el Proyecto.

Guardar el proyecto nos permitirá editar esta misma Flash Card en Lumi más adelante en caso de ser necesario.

Exportar el proyecto nos permitirá agregar esta Flash Card en Brightspace para que nuestros alumnos realicen el trabajo

Paso 1

Para guardar nuestro trabajo damos clic En File  y  en Saved As para Guardar nuestro proyecto, titulamos y damos clic en Aceptar.

Aparecerá el mensaje H5P saved

Paso 2

Para exportar nuestro trabajo damos clic en File y en Export. De las opciones que nos aparezcan damos clic en SCORM package y damos clic en Export Now.

Ahora en la ventana que aparecerá, daremos clic en SCORM Package y estableceremos una calificación aprobatoria. Posteriormente daremos clic en Export Now.

Titulamos nuestro archivo y damos clic en Export.

El mensaje de  H5P Successfully exported aparecerá en portada

Ahora daremos clic en Agregar Contenido existente.

Aparecerán las opciones de creación, daremos clic en SCORN

En la siguiente ventana seleccionaremos Carga masiva

Ahora arrastraremos el documento ZIP que exportamos a la zona de carga

En la siguiente ventana seleccionamos nuestro archivo Zip cargado

y damos clic en Siguiente

Aparecerá la siguiente ventana en donde podemos elegir si queremos establecer un elemento de calificación a este ejercicio de Lumi 

Seleccionamos Si en caso de querer agragarlo. 

Podemos establacer que metodo de calificación emplearemos. 

Damos clic en Agregar y listo hemos creado nuestro Ejercicio de ordenar parrafos en Lumi

En caso de que hayas configurado tu ejercicio para que se vincule con el centro de calificaciones, podrás darte cuenta que en tu centro de calificaciones automáticamente aparecerá un elemento de calificación identificado con el título del ejercicio subido. 

Te puedes dar cuenta de ello porque además dice Servicio de contenido  en vez de ”Evaluaciones” o ”Actividades”.

Ahora puedes incorporar el ejercicio a cualquiera de tus categorías en el centro de calificaciones. Para ello da clic en la flecha que se encuentra a un lado del elemento de calificación, después da clic en Editar

Ahora puedes incorporar el ejercicio a cualquiera de tus categorías en el centro de calificaciones. Para ello da clic en la flecha que se encuentra a un lado del elemento de calificación, después da clic en Editar

No olvides dar clic en Guardar y cerrar

[ Ultimos artículos ]